Перейти к основному содержанию
Перейти к основному содержанию

Руководства

ClickHouse Supported

В этом разделе приведены руководства по настройке dbt и адаптера ClickHouse, а также пример использования dbt с ClickHouse на основе общедоступного датасета IMDB. В примере рассматриваются следующие шаги:

  1. Создание проекта dbt и настройка адаптера ClickHouse.
  2. Определение модели.
  3. Обновление модели.
  4. Создание инкрементальной модели.
  5. Создание snapshot-модели.
  6. Использование материализованных представлений.

Эти руководства предназначены для использования в сочетании с остальной документацией и разделом возможностей и конфигураций.

Настройка

Следуйте инструкциям из раздела Настройка dbt и адаптера ClickHouse, чтобы подготовить ваше окружение.

Важно: приведённые ниже инструкции протестированы с Python 3.9.

Подготовка ClickHouse

dbt особенно эффективен при моделировании сильно связанных реляционных данных. В качестве примера мы предоставляем небольшой набор данных IMDB со следующей реляционной схемой. Этот набор данных взят из репозитория реляционных наборов данных. Он тривиален по сравнению с типичными схемами, используемыми с dbt, но является удобным для работы примером:

Схема таблиц IMDB

Мы используем подмножество этих таблиц, показанное выше.

Создайте следующие таблицы:

CREATE DATABASE imdb;

CREATE TABLE imdb.actors
(
    id         UInt32,
    first_name String,
    last_name  String,
    gender     FixedString(1)
) ENGINE = MergeTree ORDER BY (id, first_name, last_name, gender);

CREATE TABLE imdb.directors
(
    id         UInt32,
    first_name String,
    last_name  String
) ENGINE = MergeTree ORDER BY (id, first_name, last_name);

CREATE TABLE imdb.genres
(
    movie_id UInt32,
    genre    String
) ENGINE = MergeTree ORDER BY (movie_id, genre);

CREATE TABLE imdb.movie_directors
(
    director_id UInt32,
    movie_id    UInt64
) ENGINE = MergeTree ORDER BY (director_id, movie_id);

CREATE TABLE imdb.movies
(
    id   UInt32,
    name String,
    year UInt32,
    rank Float32 DEFAULT 0
) ENGINE = MergeTree ORDER BY (id, name, year);

CREATE TABLE imdb.roles
(
    actor_id   UInt32,
    movie_id   UInt32,
    role       String,
    created_at DateTime DEFAULT now()
) ENGINE = MergeTree ORDER BY (actor_id, movie_id);
Примечание

Столбец created_at в таблице roles по умолчанию имеет значение now(). Позже мы используем его, чтобы определять инкрементальные обновления наших моделей — см. раздел Incremental Models.

Мы используем функцию s3 для чтения исходных данных из публичных конечных точек и вставки этих данных. Выполните следующие команды, чтобы заполнить таблицы:

INSERT INTO imdb.actors
SELECT *
FROM s3('https://datasets-documentation.s3.eu-west-3.amazonaws.com/imdb/imdb_ijs_actors.tsv.gz',
'TSVWithNames');

INSERT INTO imdb.directors
SELECT *
FROM s3('https://datasets-documentation.s3.eu-west-3.amazonaws.com/imdb/imdb_ijs_directors.tsv.gz',
'TSVWithNames');

INSERT INTO imdb.genres
SELECT *
FROM s3('https://datasets-documentation.s3.eu-west-3.amazonaws.com/imdb/imdb_ijs_movies_genres.tsv.gz',
'TSVWithNames');

INSERT INTO imdb.movie_directors
SELECT *
FROM s3('https://datasets-documentation.s3.eu-west-3.amazonaws.com/imdb/imdb_ijs_movies_directors.tsv.gz',
        'TSVWithNames');

INSERT INTO imdb.movies
SELECT *
FROM s3('https://datasets-documentation.s3.eu-west-3.amazonaws.com/imdb/imdb_ijs_movies.tsv.gz',
'TSVWithNames');

INSERT INTO imdb.roles(actor_id, movie_id, role)
SELECT actor_id, movie_id, role
FROM s3('https://datasets-documentation.s3.eu-west-3.amazonaws.com/imdb/imdb_ijs_roles.tsv.gz',
'TSVWithNames');

Время выполнения этих операций может различаться в зависимости от пропускной способности вашего соединения, но каждая из них должна занимать всего несколько секунд. Выполните следующий запрос, чтобы получить сводную статистику по каждому актёру, упорядоченную по числу появлений в фильмах, и убедиться, что данные были успешно загружены:

SELECT id,
       any(actor_name)          AS name,
       uniqExact(movie_id)    AS num_movies,
       avg(rank)                AS avg_rank,
       uniqExact(genre)         AS unique_genres,
       uniqExact(director_name) AS uniq_directors,
       max(created_at)          AS updated_at
FROM (
         SELECT imdb.actors.id  AS id,
                concat(imdb.actors.first_name, ' ', imdb.actors.last_name)  AS actor_name,
                imdb.movies.id AS movie_id,
                imdb.movies.rank AS rank,
                genre,
                concat(imdb.directors.first_name, ' ', imdb.directors.last_name) AS director_name,
                created_at
         FROM imdb.actors
                  JOIN imdb.roles ON imdb.roles.actor_id = imdb.actors.id
                  LEFT OUTER JOIN imdb.movies ON imdb.movies.id = imdb.roles.movie_id
                  LEFT OUTER JOIN imdb.genres ON imdb.genres.movie_id = imdb.movies.id
                  LEFT OUTER JOIN imdb.movie_directors ON imdb.movie_directors.movie_id = imdb.movies.id
                  LEFT OUTER JOIN imdb.directors ON imdb.directors.id = imdb.movie_directors.director_id
         )
GROUP BY id
ORDER BY num_movies DESC
LIMIT 5;

Ответ должен выглядеть следующим образом:

+------+------------+----------+------------------+-------------+--------------+-------------------+
|id    |name        |num_movies|avg_rank          |unique_genres|uniq_directors|updated_at         |
+------+------------+----------+------------------+-------------+--------------+-------------------+
|45332 |Mel Blanc   |832       |6.175853582979779 |18           |84            |2022-04-26 14:01:45|
|621468|Bess Flowers|659       |5.57727638854796  |19           |293           |2022-04-26 14:01:46|
|372839|Lee Phelps  |527       |5.032976449684617 |18           |261           |2022-04-26 14:01:46|
|283127|Tom London  |525       |2.8721716524875673|17           |203           |2022-04-26 14:01:46|
|356804|Bud Osborne |515       |2.0389507108727773|15           |149           |2022-04-26 14:01:46|
+------+------------+----------+------------------+-------------+--------------+-------------------+

В последующих руководствах мы превратим этот запрос в модель, материализовав его в ClickHouse как представление и таблицу в dbt.

Подключение к ClickHouse

  1. Создайте проект dbt. В этом примере мы назовём его так же, как наш источник imdb. Когда появится запрос, выберите clickhouse в качестве источника базы данных.

    clickhouse-user@clickhouse:~$ dbt init imdb
    
    16:52:40  Running with dbt=1.1.0
    Which database would you like to use?
    [1] clickhouse
    
    (Don't see the one you want? https://docs.getdbt.com/docs/available-adapters)
    
    Enter a number: 1
    16:53:21  No sample profile found for clickhouse.
    16:53:21
    Your new dbt project "imdb" was created!
    
    For more information on how to configure the profiles.yml file,
    please consult the dbt documentation here:
    
    https://docs.getdbt.com/docs/configure-your-profile
    
  2. Перейдите в каталог проекта с помощью команды cd:

    cd imdb
    
  3. На этом этапе вам понадобится текстовый редактор по вашему выбору. В примерах ниже мы используем популярный VS Code. Открыв каталог imdb, вы должны увидеть набор файлов yml и sql:

    Новый проект dbt
  4. Обновите файл dbt_project.yml, чтобы указать нашу первую модель — actor_summary, а также установить профиль clickhouse_imdb.

    Профиль dbt
    Профиль dbt
  5. Далее нам нужно предоставить dbt параметры подключения к нашему экземпляру ClickHouse. Добавьте следующее в ~/.dbt/profiles.yml.

    clickhouse_imdb:
      target: dev
      outputs:
        dev:
          type: clickhouse
          schema: imdb_dbt
          host: localhost
          port: 8123
          user: default
          password: ''
          secure: False
    

    Обратите внимание на необходимость изменить значения user и password. Дополнительные доступные настройки задокументированы здесь.

  6. Из каталога imdb выполните команду dbt debug, чтобы проверить, может ли dbt подключиться к ClickHouse.

    clickhouse-user@clickhouse:~/imdb$ dbt debug
    17:33:53  Running with dbt=1.1.0
    dbt version: 1.1.0
    python version: 3.10.1
    python path: /home/dale/.pyenv/versions/3.10.1/bin/python3.10
    os info: Linux-5.13.0-10039-tuxedo-x86_64-with-glibc2.31
    Using profiles.yml file at /home/dale/.dbt/profiles.yml
    Using dbt_project.yml file at /opt/dbt/imdb/dbt_project.yml
    
    Configuration:
    profiles.yml file [OK found and valid]
    dbt_project.yml file [OK found and valid]
    
    Required dependencies:
    - git [OK found]
    
    Connection:
    host: localhost
    port: 8123
    user: default
    schema: imdb_dbt
    secure: False
    verify: False
    Connection test: [OK connection ok]
    
    All checks passed!
    

    Убедитесь, что в ответе содержится строка Connection test: [OK connection ok], что указывает на успешное подключение.

Создание простой материализации представления

При использовании материализации представления модель при каждом запуске пересоздаётся как представление с помощью оператора CREATE VIEW AS в ClickHouse. Это не требует дополнительного хранения данных, но запросы к таким моделям будут выполняться медленнее, чем к материализованным в виде таблиц.

  1. Из папки imdb удалите каталог models/example:

    clickhouse-user@clickhouse:~/imdb$ rm -rf models/example
    
  2. Создайте новую папку actors внутри каталога models. Здесь мы создадим файлы, каждый из которых представляет модель актёра:

    clickhouse-user@clickhouse:~/imdb$ mkdir models/actors
    
  3. Создайте файлы schema.yml и actor_summary.sql в папке models/actors.

    clickhouse-user@clickhouse:~/imdb$ touch models/actors/actor_summary.sql
    clickhouse-user@clickhouse:~/imdb$ touch models/actors/schema.yml
    

    Файл schema.yml описывает наши таблицы. Впоследствии они будут доступны для использования в макросах. Отредактируйте models/actors/schema.yml, чтобы он содержал следующее:

    version: 2
    
    sources:
    - name: imdb
      tables:
      - name: directors
      - name: actors
      - name: roles
      - name: movies
      - name: genres
      - name: movie_directors
    

    Файл actors_summary.sql определяет саму модель. Обратите внимание, что в функции config мы также указываем, что модель должна быть материализована как представление в ClickHouse. Наши таблицы ссылаются из файла schema.yml через функцию source, например source('imdb', 'movies') ссылается на таблицу movies в базе данных imdb. Отредактируйте models/actors/actors_summary.sql, чтобы он содержал следующее:

    {{ config(materialized='view') }}
    
    with actor_summary as (
    SELECT id,
        any(actor_name) as name,
        uniqExact(movie_id)    as num_movies,
        avg(rank)                as avg_rank,
        uniqExact(genre)         as genres,
        uniqExact(director_name) as directors,
        max(created_at) as updated_at
    FROM (
            SELECT {{ source('imdb', 'actors') }}.id as id,
                    concat({{ source('imdb', 'actors') }}.first_name, ' ', {{ source('imdb', 'actors') }}.last_name) as actor_name,
                    {{ source('imdb', 'movies') }}.id as movie_id,
                    {{ source('imdb', 'movies') }}.rank as rank,
                    genre,
                    concat({{ source('imdb', 'directors') }}.first_name, ' ', {{ source('imdb', 'directors') }}.last_name) as director_name,
                    created_at
            FROM {{ source('imdb', 'actors') }}
                        JOIN {{ source('imdb', 'roles') }} ON {{ source('imdb', 'roles') }}.actor_id = {{ source('imdb', 'actors') }}.id
                        LEFT OUTER JOIN {{ source('imdb', 'movies') }} ON {{ source('imdb', 'movies') }}.id = {{ source('imdb', 'roles') }}.movie_id
                        LEFT OUTER JOIN {{ source('imdb', 'genres') }} ON {{ source('imdb', 'genres') }}.movie_id = {{ source('imdb', 'movies') }}.id
                        LEFT OUTER JOIN {{ source('imdb', 'movie_directors') }} ON {{ source('imdb', 'movie_directors') }}.movie_id = {{ source('imdb', 'movies') }}.id
                        LEFT OUTER JOIN {{ source('imdb', 'directors') }} ON {{ source('imdb', 'directors') }}.id = {{ source('imdb', 'movie_directors') }}.director_id
            )
    GROUP BY id
    )
    
    select *
    from actor_summary
    

    Обратите внимание, что мы включаем столбец updated_at в итоговую actor_summary. Позже мы будем использовать его для инкрементных материализаций.

  4. Из каталога imdb выполните команду dbt run.

    clickhouse-user@clickhouse:~/imdb$ dbt run
    15:05:35  Running with dbt=1.1.0
    15:05:35  Found 1 model, 0 tests, 1 snapshot, 0 analyses, 181 macros, 0 operations, 0 seed files, 6 sources, 0 exposures, 0 metrics
    15:05:35
    15:05:36  Concurrency: 1 threads (target='dev')
    15:05:36
    15:05:36  1 of 1 START view model imdb_dbt.actor_summary.................................. [RUN]
    15:05:37  1 of 1 OK created view model imdb_dbt.actor_summary............................. [OK in 1.00s]
    15:05:37
    15:05:37  Finished running 1 view model in 1.97s.
    15:05:37
    15:05:37  Completed successfully
    15:05:37
    15:05:37  Done. PASS=1 WARN=0 ERROR=0 SKIP=0 TOTAL=1
  1. dbt будет представлять модель в виде представления (view) в ClickHouse, как и было задано. Теперь мы можем напрямую выполнять запросы к этому представлению. Это представление будет создано в базе данных imdb_dbt — это определяется параметром schema в файле ~/.dbt/profiles.yml в профиле clickhouse_imdb.

     SHOW DATABASES;
    
     +------------------+
     |name              |
     +------------------+
     |INFORMATION_SCHEMA|
     |default           |
     |imdb              |
     |imdb_dbt          |  <---created by dbt!
     |information_schema|
     |system            |
     +------------------+
    

    Выполняя запрос к этому представлению, мы можем воспроизвести результаты нашего предыдущего запроса с более простым синтаксисом:

     SELECT * FROM imdb_dbt.actor_summary ORDER BY num_movies DESC LIMIT 5;
    
     +------+------------+----------+------------------+------+---------+-------------------+
     |id    |name        |num_movies|avg_rank          |genres|directors|updated_at         |
     +------+------------+----------+------------------+------+---------+-------------------+
     |45332 |Mel Blanc   |832       |6.175853582979779 |18    |84       |2022-04-26 15:26:55|
     |621468|Bess Flowers|659       |5.57727638854796  |19    |293      |2022-04-26 15:26:57|
     |372839|Lee Phelps  |527       |5.032976449684617 |18    |261      |2022-04-26 15:26:56|
     |283127|Tom London  |525       |2.8721716524875673|17    |203      |2022-04-26 15:26:56|
     |356804|Bud Osborne |515       |2.0389507108727773|15    |149      |2022-04-26 15:26:56|
     +------+------------+----------+------------------+------+---------+-------------------+
    

Создание материализованной таблицы

В предыдущем примере наша модель была материализована как представление. Хотя этого может быть достаточно для некоторых запросов, более сложные SELECT-запросы или часто выполняемые запросы могут быть эффективнее материализованы как таблица. Такая материализация полезна для моделей, к которым будут обращаться BI-инструменты, чтобы обеспечить пользователям более высокую скорость работы. Фактически это приводит к тому, что результаты запроса сохраняются как новая таблица с соответствующими накладными расходами на хранение — по сути, выполняется INSERT INTO ... SELECT. Обратите внимание, что эта таблица будет пересоздаваться каждый раз, то есть она не является инкрементальной. Таким образом, большие наборы результатов могут приводить к длительному времени выполнения — см. раздел Ограничения dbt.

  1. Измените файл actors_summary.sql так, чтобы параметр materialized был установлен в значение table. Обратите внимание, как определён ORDER BY, и что мы используем табличный движок MergeTree:

    {{ config(order_by='(updated_at, id, name)', engine='MergeTree()', materialized='table') }}
    
  2. Из директории imdb выполните команду dbt run. Этот запуск может занять немного больше времени — около 10 секунд на большинстве машин.

    clickhouse-user@clickhouse:~/imdb$ dbt run
    15:13:27  Running with dbt=1.1.0
    15:13:27  Found 1 model, 0 tests, 1 snapshot, 0 analyses, 181 macros, 0 operations, 0 seed files, 6 sources, 0 exposures, 0 metrics
    15:13:27
    15:13:28  Concurrency: 1 threads (target='dev')
    15:13:28
    15:13:28  1 of 1 START table model imdb_dbt.actor_summary................................. [RUN]
    15:13:37  1 of 1 OK created table model imdb_dbt.actor_summary............................ [OK in 9.22s]
    15:13:37
    15:13:37  Finished running 1 table model in 10.20s.
    15:13:37
    15:13:37  Completed successfully
    15:13:37
    15:13:37  Done. PASS=1 WARN=0 ERROR=0 SKIP=0 TOTAL=1
    
  3. Подтвердите создание таблицы imdb_dbt.actor_summary:

    SHOW CREATE TABLE imdb_dbt.actor_summary;
    

    Вы должны увидеть таблицу с соответствующими типами данных:

    +----------------------------------------
    |statement
    +----------------------------------------
    |CREATE TABLE imdb_dbt.actor_summary
    |(
    |`id` UInt32,
    |`first_name` String,
    |`last_name` String,
    |`num_movies` UInt64,
    |`updated_at` DateTime
    |)
    |ENGINE = MergeTree
    |ORDER BY (id, first_name, last_name)
    +----------------------------------------
    
  4. Убедитесь, что результаты из этой таблицы соответствуют предыдущим результатам. Обратите внимание на заметное улучшение времени ответа теперь, когда модель материализована как таблица:

    SELECT * FROM imdb_dbt.actor_summary ORDER BY num_movies DESC LIMIT 5;
    
    +------+------------+----------+------------------+------+---------+-------------------+
    |id    |name        |num_movies|avg_rank          |genres|directors|updated_at         |
    +------+------------+----------+------------------+------+---------+-------------------+
    |45332 |Mel Blanc   |832       |6.175853582979779 |18    |84       |2022-04-26 15:26:55|
    |621468|Bess Flowers|659       |5.57727638854796  |19    |293      |2022-04-26 15:26:57|
    |372839|Lee Phelps  |527       |5.032976449684617 |18    |261      |2022-04-26 15:26:56|
    |283127|Tom London  |525       |2.8721716524875673|17    |203      |2022-04-26 15:26:56|
    |356804|Bud Osborne |515       |2.0389507108727773|15    |149      |2022-04-26 15:26:56|
    +------+------------+----------+------------------+------+---------+-------------------+
    

Вы можете выполнять и другие запросы к этой модели. Например, у каких актёров, снявшихся более чем в пяти фильмах, самые высокие рейтинги фильмов?

    SELECT * FROM imdb_dbt.actor_summary WHERE num_movies > 5 ORDER BY avg_rank  DESC LIMIT 10;

Создание инкрементальной материализации

В предыдущем примере была создана таблица для материализации модели. Эта таблица будет заново создаваться при каждом выполнении dbt. Для больших результирующих наборов или сложных трансформаций это может быть невыполнимо и крайне затратно. Чтобы решить эту задачу и сократить время сборки, dbt предлагает инкрементальные материализации (Incremental). Они позволяют dbt вставлять или обновлять записи в таблице, начиная с последнего запуска, что делает этот подход подходящим для событийных данных. Под капотом создаётся временная таблица со всеми обновлёнными записями, после чего все нетронутые записи, а также обновлённые записи вставляются в новую целевую таблицу. В результате для больших результирующих наборов возникают схожие ограничения, как и для табличной модели.

Чтобы обойти эти ограничения для больших наборов, адаптер поддерживает режим inserts_only, при котором все обновления вставляются в целевую таблицу без создания временной таблицы (подробнее об этом ниже).

Для иллюстрации этого примера мы добавим актёра «Clicky McClickHouse», который появится в невероятных 910 фильмах — гарантируя, что он снимется в большем количестве картин, чем даже Мел Бланк.

  1. Сначала мы изменим нашу модель, чтобы сделать её типа incremental. Это изменение требует:

    1. unique_key — Чтобы адаптер мог однозначно идентифицировать строки, мы должны указать unique_key — в данном случае поля id из нашего запроса будет достаточно. Это гарантирует отсутствие дубликатов строк в нашей материализованной таблице. Подробности об ограничениях уникальности см. здесь.
    2. Инкрементальный фильтр — Нам также нужно сообщить dbt, как он должен определять, какие строки изменились при инкрементальном запуске. Это достигается за счёт передачи delta-выражения. Обычно это включает в себя временную метку для событийных данных; в нашем случае — поле временной метки updated_at. Этот столбец, который по умолчанию принимает значение now() при вставке строк, позволяет идентифицировать новые строки. Дополнительно нам нужно обработать альтернативный случай, когда добавляются новые актёры. Используя переменную {{this}} для обозначения существующей материализованной таблицы, мы получаем выражение where id > (select max(id) from {{ this }}) or updated_at > (select max(updated_at) from {{this}}). Мы помещаем его внутрь условия {% if is_incremental() %}, гарантируя, что оно используется только при инкрементальных запусках и не применяется при первичном создании таблицы. Для получения дополнительной информации о фильтрации строк для инкрементальных моделей см. это обсуждение в документации dbt.

    Обновите файл actor_summary.sql следующим образом:

    {{ config(order_by='(updated_at, id, name)', engine='MergeTree()', materialized='incremental', unique_key='id') }}
    with actor_summary as (
        SELECT id,
            any(actor_name) as name,
            uniqExact(movie_id)    as num_movies,
            avg(rank)                as avg_rank,
            uniqExact(genre)         as genres,
            uniqExact(director_name) as directors,
            max(created_at) as updated_at
        FROM (
            SELECT {{ source('imdb', 'actors') }}.id as id,
                concat({{ source('imdb', 'actors') }}.first_name, ' ', {{ source('imdb', 'actors') }}.last_name) as actor_name,
                {{ source('imdb', 'movies') }}.id as movie_id,
                {{ source('imdb', 'movies') }}.rank as rank,
                genre,
                concat({{ source('imdb', 'directors') }}.first_name, ' ', {{ source('imdb', 'directors') }}.last_name) as director_name,
                created_at
        FROM {{ source('imdb', 'actors') }}
            JOIN {{ source('imdb', 'roles') }} ON {{ source('imdb', 'roles') }}.actor_id = {{ source('imdb', 'actors') }}.id
            LEFT OUTER JOIN {{ source('imdb', 'movies') }} ON {{ source('imdb', 'movies') }}.id = {{ source('imdb', 'roles') }}.movie_id
            LEFT OUTER JOIN {{ source('imdb', 'genres') }} ON {{ source('imdb', 'genres') }}.movie_id = {{ source('imdb', 'movies') }}.id
            LEFT OUTER JOIN {{ source('imdb', 'movie_directors') }} ON {{ source('imdb', 'movie_directors') }}.movie_id = {{ source('imdb', 'movies') }}.id
            LEFT OUTER JOIN {{ source('imdb', 'directors') }} ON {{ source('imdb', 'directors') }}.id = {{ source('imdb', 'movie_directors') }}.director_id
        )
        GROUP BY id
    )
    select *
    from actor_summary

    {% if is_incremental() %}

    -- this filter will only be applied on an incremental run
    where id > (select max(id) from {{ this }}) or updated_at > (select max(updated_at) from {{this}})

    {% endif %}

Обратите внимание, что наша модель будет обновляться только при изменениях (обновлениях и добавлениях) в таблицах roles и actors. Чтобы обрабатывать все таблицы, рекомендуется разделить эту модель на несколько подмоделей — каждая со своими собственными инкрементальными критериями. Эти модели, в свою очередь, могут ссылаться друг на друга и связываться между собой. Для получения дополнительной информации о кросс-ссылках между моделями смотрите здесь.

  1. Выполните dbt run и проверьте результирующую таблицу:

     clickhouse-user@clickhouse:~/imdb$  dbt run
     15:33:34  Running with dbt=1.1.0
     15:33:34  Found 1 model, 0 tests, 1 snapshot, 0 analyses, 181 macros, 0 operations, 0 seed files, 6 sources, 0 exposures, 0 metrics
     15:33:34
     15:33:35  Concurrency: 1 threads (target='dev')
     15:33:35
     15:33:35  1 of 1 START incremental model imdb_dbt.actor_summary........................... [RUN]
     15:33:41  1 of 1 OK created incremental model imdb_dbt.actor_summary...................... [OK in 6.33s]
     15:33:41
     15:33:41  Finished running 1 incremental model in 7.30s.
     15:33:41
     15:33:41  Completed successfully
     15:33:41
     15:33:41  Done. PASS=1 WARN=0 ERROR=0 SKIP=0 TOTAL=1
    
     SELECT * FROM imdb_dbt.actor_summary ORDER BY num_movies DESC LIMIT 5;
    
    +------+------------+----------+------------------+------+---------+-------------------+
    |id    |name        |num_movies|avg_rank          |genres|directors|updated_at         |
    +------+------------+----------+------------------+------+---------+-------------------+
    |45332 |Mel Blanc   |832       |6.175853582979779 |18    |84       |2022-04-26 15:26:55|
    |621468|Bess Flowers|659       |5.57727638854796  |19    |293      |2022-04-26 15:26:57|
    |372839|Lee Phelps  |527       |5.032976449684617 |18    |261      |2022-04-26 15:26:56|
    |283127|Tom London  |525       |2.8721716524875673|17    |203      |2022-04-26 15:26:56|
    |356804|Bud Osborne |515       |2.0389507108727773|15    |149      |2022-04-26 15:26:56|
    +------+------------+----------+------------------+------+---------+-------------------+
  1. Теперь добавим данные в нашу модель, чтобы продемонстрировать инкрементальное обновление. Добавьте нашего актёра «Clicky McClickHouse» в таблицу actors:

     INSERT INTO imdb.actors VALUES (845466, 'Clicky', 'McClickHouse', 'M');
    
  2. Давайте дадим «Clicky» сняться в 910 случайных фильмах:

     INSERT INTO imdb.roles
     SELECT now() as created_at, 845466 as actor_id, id as movie_id, 'Himself' as role
     FROM imdb.movies
     LIMIT 910 OFFSET 10000;
    
  3. Убедитесь, что он действительно стал актёром с наибольшим количеством появлений, выполнив запрос к исходной таблице и обойдя любые модели dbt:

     SELECT id,
         any(actor_name)          as name,
         uniqExact(movie_id)    as num_movies,
         avg(rank)                as avg_rank,
         uniqExact(genre)         as unique_genres,
         uniqExact(director_name) as uniq_directors,
         max(created_at)          as updated_at
     FROM (
             SELECT imdb.actors.id                                                   as id,
                     concat(imdb.actors.first_name, ' ', imdb.actors.last_name)       as actor_name,
                     imdb.movies.id as movie_id,
                     imdb.movies.rank                                                 as rank,
                     genre,
                     concat(imdb.directors.first_name, ' ', imdb.directors.last_name) as director_name,
                     created_at
             FROM imdb.actors
                     JOIN imdb.roles ON imdb.roles.actor_id = imdb.actors.id
                     LEFT OUTER JOIN imdb.movies ON imdb.movies.id = imdb.roles.movie_id
                     LEFT OUTER JOIN imdb.genres ON imdb.genres.movie_id = imdb.movies.id
                     LEFT OUTER JOIN imdb.movie_directors ON imdb.movie_directors.movie_id = imdb.movies.id
                     LEFT OUTER JOIN imdb.directors ON imdb.directors.id = imdb.movie_directors.director_id
             )
     GROUP BY id
     ORDER BY num_movies DESC
     LIMIT 2;
    
     +------+-------------------+----------+------------------+------+---------+-------------------+
     |id    |name               |num_movies|avg_rank          |genres|directors|updated_at         |
     +------+-------------------+----------+------------------+------+---------+-------------------+
     |845466|Clicky McClickHouse|910       |1.4687938697032283|21    |662      |2022-04-26 16:20:36|
     |45332 |Mel Blanc          |909       |5.7884792542982515|19    |148      |2022-04-26 16:17:42|
     +------+-------------------+----------+------------------+------+---------+-------------------+
    
  4. Выполните dbt run и убедитесь, что наша модель обновилась и соответствует приведённым выше результатам:

    clickhouse-user@clickhouse:~/imdb$  dbt run
    16:12:16  Running with dbt=1.1.0
    16:12:16  Found 1 model, 0 tests, 1 snapshot, 0 analyses, 181 macros, 0 operations, 0 seed files, 6 sources, 0 exposures, 0 metrics
    16:12:16
    16:12:17  Concurrency: 1 threads (target='dev')
    16:12:17
    16:12:17  1 of 1 START incremental model imdb_dbt.actor_summary........................... [RUN]
    16:12:24  1 of 1 OK created incremental model imdb_dbt.actor_summary...................... [OK in 6.82s]
    16:12:24
    16:12:24  Finished running 1 incremental model in 7.79s.
    16:12:24
    16:12:24  Completed successfully
    16:12:24
    16:12:24  Done. PASS=1 WARN=0 ERROR=0 SKIP=0 TOTAL=1
    SELECT * FROM imdb_dbt.actor_summary ORDER BY num_movies DESC LIMIT 2;
    +------+-------------------+----------+------------------+------+---------+-------------------+
    |id    |name               |num_movies|avg_rank          |genres|directors|updated_at         |
    +------+-------------------+----------+------------------+------+---------+-------------------+
    |845466|Clicky McClickHouse|910       |1.4687938697032283|21    |662      |2022-04-26 16:20:36|
    |45332 |Mel Blanc          |909       |5.7884792542982515|19    |148      |2022-04-26 16:17:42|
    +------+-------------------+----------+------------------+------+---------+-------------------+

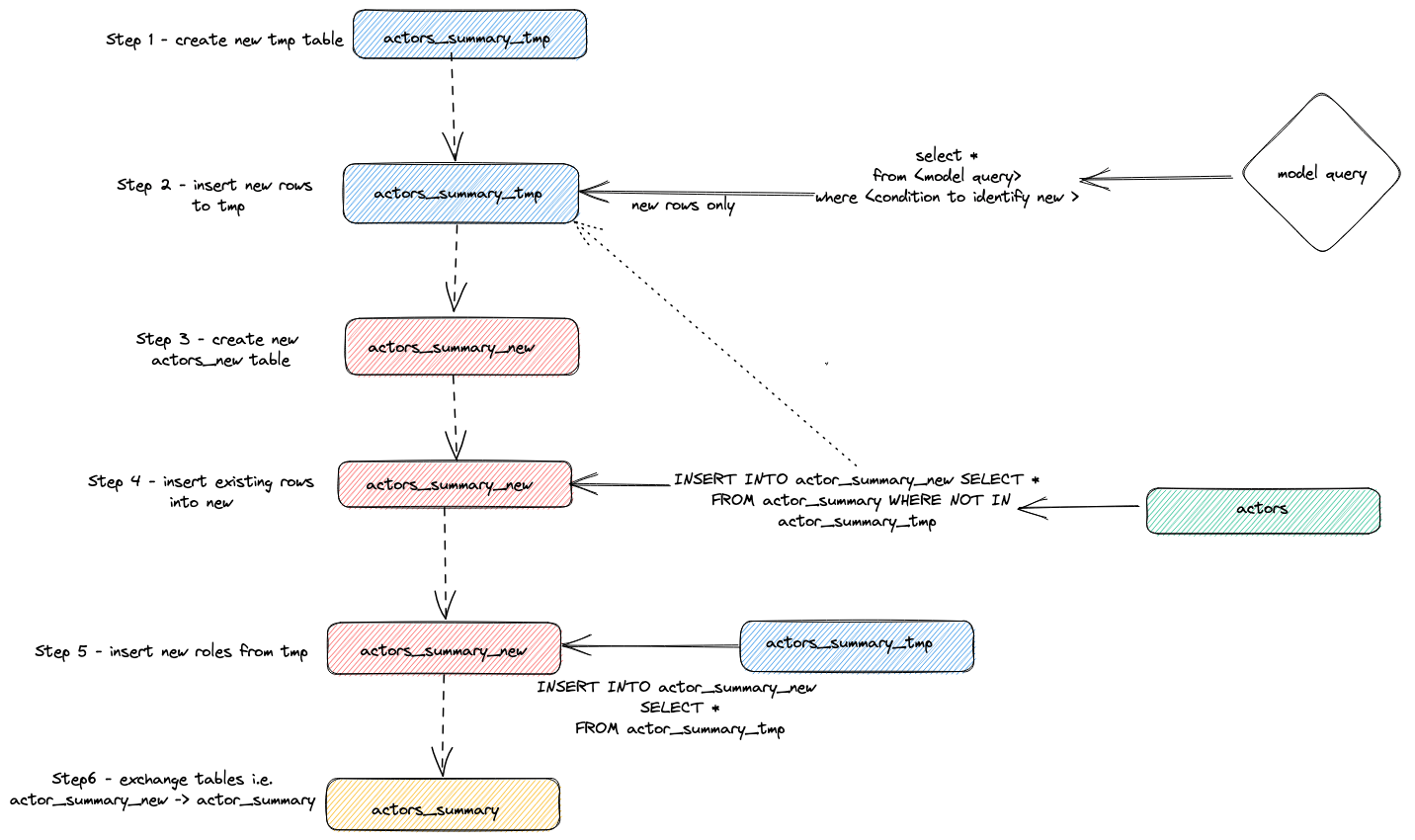
Внутреннее устройство

Мы можем определить, какие запросы выполнялись для реализации описанного выше инкрементального обновления, обратившись к журналу запросов ClickHouse.

SELECT event_time, query  FROM system.query_log WHERE type='QueryStart' AND query LIKE '%dbt%'
AND event_time > subtractMinutes(now(), 15) ORDER BY event_time LIMIT 100;

Отрегулируйте приведённый выше запрос под период выполнения. Проверку результата оставляем пользователю, но выделим общую стратегию, которую адаптер использует для выполнения инкрементальных обновлений:

  1. Адаптер создаёт временную таблицу actor_sumary__dbt_tmp. Строки с внесёнными изменениями построчно записываются (streamed) в эту таблицу.
  2. Создаётся новая таблица actor_summary_new. Строки из старой таблицы по очереди переносятся (streamed) из старой в новую с проверкой на отсутствие идентификаторов строк во временной таблице. Это эффективно обрабатывает обновления и дубликаты.
  3. Результаты из временной таблицы построчно записываются в новую таблицу actor_summary.
  4. Наконец, новая таблица атомарно обменивается со старой версией с помощью оператора EXCHANGE TABLES. Старая и временная таблицы затем удаляются.

Это показано ниже:

incremental updates dbt

Такая стратегия может создавать сложности на очень больших моделях. Для получения дополнительной информации см. раздел Limitations.

Стратегия append (режим только вставки)

Чтобы обойти ограничения, связанные с большими наборами данных в инкрементальных моделях, адаптер использует параметр конфигурации dbt incremental_strategy. Его можно установить в значение append. В этом случае обновлённые строки вставляются непосредственно в целевую таблицу (т.е. imdb_dbt.actor_summary), и временная таблица не создаётся. Примечание: режим только append требует, чтобы ваши данные были неизменяемыми или чтобы дубликаты были допустимы. Если вам нужна инкрементальная модель таблицы, поддерживающая изменение строк, не используйте этот режим!

Чтобы проиллюстрировать этот режим, мы добавим ещё одного нового актёра и повторно запустим dbt run с incremental_strategy='append'.

  1. Настройте режим только append в actor_summary.sql:

    {{ config(order_by='(updated_at, id, name)', engine='MergeTree()', materialized='incremental', unique_key='id', incremental_strategy='append') }}
    
  2. Давайте добавим ещё одного известного актёра — Danny DeBito

    INSERT INTO imdb.actors VALUES (845467, 'Danny', 'DeBito', 'M');
    
  3. Давайте снимем Danny в 920 случайных фильмах.

   INSERT INTO imdb.roles
   SELECT now() as created_at, 845467 as actor_id, id as movie_id, 'Himself' as role
   FROM imdb.movies
   LIMIT 920 OFFSET 10000;
  1. Выполните dbt run и убедитесь, что Danny был добавлен в таблицу actor-summary

    clickhouse-user@clickhouse:~/imdb$ dbt run
    16:12:16  Running with dbt=1.1.0
    16:12:16  Found 1 model, 0 tests, 1 snapshot, 0 analyses, 186 macros, 0 operations, 0 seed files, 6 sources, 0 exposures, 0 metrics
    16:12:16
    16:12:17  Concurrency: 1 threads (target='dev')
    16:12:17
    16:12:17  1 of 1 START incremental model imdb_dbt.actor_summary........................... [RUN]
    16:12:24  1 of 1 OK created incremental model imdb_dbt.actor_summary...................... [OK in 0.17s]
    16:12:24
    16:12:24  Finished running 1 incremental model in 0.19s.
    16:12:24
    16:12:24  Completed successfully
    16:12:24
    16:12:24  Done. PASS=1 WARN=0 ERROR=0 SKIP=0 TOTAL=1
    
    SELECT * FROM imdb_dbt.actor_summary ORDER BY num_movies DESC LIMIT 3;
    
    +------+-------------------+----------+------------------+------+---------+-------------------+
    |id    |name               |num_movies|avg_rank          |genres|directors|updated_at         |
    +------+-------------------+----------+------------------+------+---------+-------------------+
    |845467|Danny DeBito       |920       |1.4768987303293204|21    |670      |2022-04-26 16:22:06|
    |845466|Clicky McClickHouse|910       |1.4687938697032283|21    |662      |2022-04-26 16:20:36|
    |45332 |Mel Blanc          |909       |5.7884792542982515|19    |148      |2022-04-26 16:17:42|
    +------+-------------------+----------+------------------+------+---------+-------------------+
    

Обратите внимание, насколько быстрее был этот инкрементальный запуск по сравнению с вставкой «Clicky».

Если снова посмотреть на таблицу query_log, можно увидеть различия между двумя инкрементальными запусками:

INSERT INTO imdb_dbt.actor_summary ("id", "name", "num_movies", "avg_rank", "genres", "directors", "updated_at")
WITH actor_summary AS (
   SELECT id,
      any(actor_name) AS name,
      uniqExact(movie_id)    AS num_movies,
      avg(rank)                AS avg_rank,
      uniqExact(genre)         AS genres,
      uniqExact(director_name) AS directors,
      max(created_at) AS updated_at
   FROM (
      SELECT imdb.actors.id AS id,
         concat(imdb.actors.first_name, ' ', imdb.actors.last_name) AS actor_name,
         imdb.movies.id AS movie_id,
         imdb.movies.rank AS rank,
         genre,
         concat(imdb.directors.first_name, ' ', imdb.directors.last_name) AS director_name,
         created_at
      FROM imdb.actors
         JOIN imdb.roles ON imdb.roles.actor_id = imdb.actors.id
         LEFT OUTER JOIN imdb.movies ON imdb.movies.id = imdb.roles.movie_id
         LEFT OUTER JOIN imdb.genres ON imdb.genres.movie_id = imdb.movies.id
         LEFT OUTER JOIN imdb.movie_directors ON imdb.movie_directors.movie_id = imdb.movies.id
         LEFT OUTER JOIN imdb.directors ON imdb.directors.id = imdb.movie_directors.director_id
   )
   GROUP BY id
)

SELECT *
FROM actor_summary
-- this filter will only be applied on an incremental run
WHERE id > (SELECT max(id) FROM imdb_dbt.actor_summary) OR updated_at > (SELECT max(updated_at) FROM imdb_dbt.actor_summary)

В этом прогоне непосредственно в таблицу imdb_dbt.actor_summary добавляются только новые строки, при этом создание таблицы не выполняется.

Режим удаления и вставки (экспериментальный)

Традиционно ClickHouse имел лишь ограниченную поддержку операций обновления и удаления в виде асинхронных Mutations. Эти операции могут быть крайне ресурсоёмкими по вводу-выводу, и, как правило, их следует избегать.

В ClickHouse 22.8 были добавлены облегчённые удаления, а в ClickHouse 25.7 — облегчённые обновления. С появлением этих возможностей изменения, выполняемые одиночными запросами обновления, даже при асинхронной материализации, будут происходить мгновенно с точки зрения пользователя.

Этот режим может быть настроен для модели с помощью параметра incremental_strategy, то есть:

{{ config(order_by='(updated_at, id, name)', engine='MergeTree()', materialized='incremental', unique_key='id', incremental_strategy='delete+insert') }}

Эта стратегия работает напрямую с целевой таблицей модели, поэтому если во время операции произойдет ошибка, данные в инкрементальной модели, скорее всего, окажутся в некорректном состоянии — атомарного обновления нет.

Вкратце, этот подход выполняет следующее:

  1. Адаптер создает временную таблицу actor_sumary__dbt_tmp. Строки, в которых были изменения, потоково записываются в эту таблицу.
  2. Выполняется DELETE по текущей таблице actor_summary. Строки удаляются по id из actor_sumary__dbt_tmp.
  3. Строки из actor_sumary__dbt_tmp вставляются в actor_summary с помощью INSERT INTO actor_summary SELECT * FROM actor_sumary__dbt_tmp.

Этот процесс показан ниже:

легковесное инкрементальное обновление с удалением

режим insert_overwrite (экспериментальный)

Выполняет следующие шаги:

  1. Создать staging (временную) таблицу с той же структурой, что и у отношения инкрементальной модели: CREATE TABLE {staging} AS {target}.
  2. Вставить только новые записи (результат SELECT) во временную таблицу.
  3. Заменить в целевой таблице только те партиции, которые присутствуют во временной таблице.

У этого подхода есть следующие преимущества:

  • Он быстрее, чем стратегия по умолчанию, потому что не копирует всю таблицу.
  • Он безопаснее других стратегий, потому что не изменяет исходную таблицу до тех пор, пока операция INSERT не завершится успешно: в случае промежуточного сбоя исходная таблица не изменяется.
  • Он реализует практику data engineering «неизменяемости партиций» (partitions immutability), что упрощает инкрементальную и параллельную обработку данных, откаты и т. д.
инкрементальное обновление через insert overwrite

Создание снимка

Снимки dbt позволяют зафиксировать изменения изменяемой модели во времени. Это, в свою очередь, позволяет выполнять запросы к моделям на состояние в конкретный момент времени, когда аналитики могут «оглядываться назад» и просматривать предыдущее состояние модели. Это достигается с помощью измерений типа 2 (Slowly Changing Dimensions), где столбцы from и to фиксируют период, в течение которого строка считалась актуальной. Эта функциональность поддерживается адаптером ClickHouse и продемонстрирована ниже.

В этом примере предполагается, что вы завершили шаг Creating an Incremental Table Model. Убедитесь, что ваш actor_summary.sql не устанавливает inserts_only=True. Ваш models/actor_summary.sql должен выглядеть следующим образом:

   {{ config(order_by='(updated_at, id, name)', engine='MergeTree()', materialized='incremental', unique_key='id') }}

   with actor_summary as (
       SELECT id,
           any(actor_name) as name,
           uniqExact(movie_id)    as num_movies,
           avg(rank)                as avg_rank,
           uniqExact(genre)         as genres,
           uniqExact(director_name) as directors,
           max(created_at) as updated_at
       FROM (
           SELECT {{ source('imdb', 'actors') }}.id as id,
               concat({{ source('imdb', 'actors') }}.first_name, ' ', {{ source('imdb', 'actors') }}.last_name) as actor_name,
               {{ source('imdb', 'movies') }}.id as movie_id,
               {{ source('imdb', 'movies') }}.rank as rank,
               genre,
               concat({{ source('imdb', 'directors') }}.first_name, ' ', {{ source('imdb', 'directors') }}.last_name) as director_name,
               created_at
       FROM {{ source('imdb', 'actors') }}
           JOIN {{ source('imdb', 'roles') }} ON {{ source('imdb', 'roles') }}.actor_id = {{ source('imdb', 'actors') }}.id
           LEFT OUTER JOIN {{ source('imdb', 'movies') }} ON {{ source('imdb', 'movies') }}.id = {{ source('imdb', 'roles') }}.movie_id
           LEFT OUTER JOIN {{ source('imdb', 'genres') }} ON {{ source('imdb', 'genres') }}.movie_id = {{ source('imdb', 'movies') }}.id
           LEFT OUTER JOIN {{ source('imdb', 'movie_directors') }} ON {{ source('imdb', 'movie_directors') }}.movie_id = {{ source('imdb', 'movies') }}.id
           LEFT OUTER JOIN {{ source('imdb', 'directors') }} ON {{ source('imdb', 'directors') }}.id = {{ source('imdb', 'movie_directors') }}.director_id
       )
       GROUP BY id
   )
   select *
   from actor_summary

   {% if is_incremental() %}

   -- this filter will only be applied on an incremental run
   where id > (select max(id) from {{ this }}) or updated_at > (select max(updated_at) from {{this}})

   {% endif %}
  1. Создайте файл actor_summary в директории snapshots.

      touch snapshots/actor_summary.sql
    
  2. Обновите содержимое файла actor_summary.sql следующим кодом:

     {% snapshot actor_summary_snapshot %}
    
     {{
     config(
     target_schema='snapshots',
     unique_key='id',
     strategy='timestamp',
     updated_at='updated_at',
     )
     }}
    
     select * from {{ref('actor_summary')}}
    
     {% endsnapshot %}
    

Несколько замечаний относительно этого содержимого:

  • Оператор select определяет результаты, по которым вы хотите строить снимки (snapshots) во времени. Функция ref используется для ссылки на ранее созданную модель actor_summary.
  • Нам необходим столбец с типом timestamp для фиксации изменений записей. Наш столбец updated_at (см. Creating an Incremental Table Model) можно использовать здесь. Параметр strategy указывает, что мы используем временную метку для обозначения обновлений, а параметр updated_at определяет столбец, который следует использовать. Если такого столбца нет в вашей модели, вы можете вместо этого использовать check strategy. Этот подход значительно менее эффективен и требует от пользователя указать список столбцов для сравнения. dbt сравнивает текущие и исторические значения этих столбцов, фиксируя любые изменения (или не делая ничего, если значения идентичны).
  1. Выполните команду dbt snapshot.
    clickhouse-user@clickhouse:~/imdb$ dbt snapshot
    13:26:23  Running with dbt=1.1.0
    13:26:23  Found 1 model, 0 tests, 1 snapshot, 0 analyses, 181 macros, 0 operations, 0 seed files, 3 sources, 0 exposures, 0 metrics
    13:26:23
    13:26:25  Concurrency: 1 threads (target='dev')
    13:26:25
    13:26:25  1 of 1 START snapshot snapshots.actor_summary_snapshot...................... [RUN]
    13:26:25  1 of 1 OK snapshotted snapshots.actor_summary_snapshot...................... [OK in 0.79s]
    13:26:25
    13:26:25  Finished running 1 snapshot in 2.11s.
    13:26:25
    13:26:25  Completed successfully
    13:26:25
    13:26:25  Done. PASS=1 WARN=0 ERROR=0 SKIP=0 TOTAL=1

Обратите внимание, что в базе данных snapshots (определяется параметром target_schema) была создана таблица actor_summary_snapshot.

  1. При выборочной выборке этих данных вы увидите, что dbt добавил столбцы dbt_valid_from и dbt_valid_to. Для последнего значения установлены в null. Последующие запуски будут обновлять их.

     SELECT id, name, num_movies, dbt_valid_from, dbt_valid_to FROM snapshots.actor_summary_snapshot ORDER BY num_movies DESC LIMIT 5;
    
     +------+----------+------------+----------+-------------------+------------+
     |id    |first_name|last_name   |num_movies|dbt_valid_from     |dbt_valid_to|
     +------+----------+------------+----------+-------------------+------------+
     |845467|Danny     |DeBito      |920       |2022-05-25 19:33:32|NULL        |
     |845466|Clicky    |McClickHouse|910       |2022-05-25 19:32:34|NULL        |
     |45332 |Mel       |Blanc       |909       |2022-05-25 19:31:47|NULL        |
     |621468|Bess      |Flowers     |672       |2022-05-25 19:31:47|NULL        |
     |283127|Tom       |London      |549       |2022-05-25 19:31:47|NULL        |
     +------+----------+------------+----------+-------------------+------------+
    
  2. Сделаем так, чтобы наш любимый актёр Clicky McClickHouse появился ещё в 10 фильмах.

     INSERT INTO imdb.roles
     SELECT now() as created_at, 845466 as actor_id, rand(number) % 412320 as movie_id, 'Himself' as role
     FROM system.numbers
     LIMIT 10;
    
  3. Повторно выполните команду dbt run из каталога imdb. Это обновит инкрементальную модель. После завершения запустите dbt snapshot, чтобы зафиксировать изменения.

     clickhouse-user@clickhouse:~/imdb$ dbt run
     13:46:14  Running with dbt=1.1.0
     13:46:14  Found 1 model, 0 tests, 1 snapshot, 0 analyses, 181 macros, 0 operations, 0 seed files, 3 sources, 0 exposures, 0 metrics
     13:46:14
     13:46:15  Concurrency: 1 threads (target='dev')
     13:46:15
     13:46:15  1 of 1 START incremental model imdb_dbt.actor_summary....................... [RUN]
     13:46:18  1 of 1 OK created incremental model imdb_dbt.actor_summary.................. [OK in 2.76s]
     13:46:18
     13:46:18  Finished running 1 incremental model in 3.73s.
     13:46:18
     13:46:18  Completed successfully
     13:46:18
     13:46:18  Done. PASS=1 WARN=0 ERROR=0 SKIP=0 TOTAL=1
    
     clickhouse-user@clickhouse:~/imdb$ dbt snapshot
     13:46:26  Running with dbt=1.1.0
     13:46:26  Found 1 model, 0 tests, 1 snapshot, 0 analyses, 181 macros, 0 operations, 0 seed files, 3 sources, 0 exposures, 0 metrics
     13:46:26
     13:46:27  Concurrency: 1 threads (target='dev')
     13:46:27
     13:46:27  1 of 1 START snapshot snapshots.actor_summary_snapshot...................... [RUN]
     13:46:31  1 of 1 OK snapshotted snapshots.actor_summary_snapshot...................... [OK in 4.05s]
     13:46:31
     13:46:31  Finished running 1 snapshot in 5.02s.
     13:46:31
     13:46:31  Completed successfully
     13:46:31
     13:46:31  Done. PASS=1 WARN=0 ERROR=0 SKIP=0 TOTAL=1
    

clickhouse-user@clickhouse:~/imdb$ dbt snapshot 13:46:26 Запуск с использованием dbt=1.1.0 13:46:26 Найдена 1 модель, 0 тестов, 1 snapshot, 0 анализов, 181 макрос, 0 операций, 0 seed-файлов, 3 источника, 0 exposures, 0 метрик 13:46:26 13:46:27 Параллелизм: 1 поток (target='dev') 13:46:27 13:46:27 1 of 1 START snapshot snapshots.actor_summary_snapshot...................... [RUN] 13:46:31 1 of 1 OK snapshotted snapshots.actor_summary_snapshot...................... [OK in 4.05s] 13:46:31 13:46:31 Завершён запуск 1 snapshot за 5.02s. 13:46:31 13:46:31 Завершено успешно 13:46:31 13:46:31 Готово. PASS=1 WARN=0 ERROR=0 SKIP=0 TOTAL=1

    SELECT id, name, num_movies, dbt_valid_from, dbt_valid_to FROM snapshots.actor_summary_snapshot ORDER BY num_movies DESC LIMIT 5;
    ```sql
 SELECT id, name, num_movies, dbt_valid_from, dbt_valid_to FROM snapshots.actor_summary_snapshot ORDER BY num_movies DESC LIMIT 5;
```response
    +------+----------+------------+----------+-------------------+-------------------+
    |id    |first_name|last_name   |num_movies|dbt_valid_from     |dbt_valid_to       |
    +------+----------+------------+----------+-------------------+-------------------+
    |845467|Danny     |DeBito      |920       |2022-05-25 19:33:32|NULL               |
    |845466|Clicky    |McClickHouse|920       |2022-05-25 19:34:37|NULL               |
    |845466|Clicky    |McClickHouse|910       |2022-05-25 19:32:34|2022-05-25 19:34:37|
    |45332 |Mel       |Blanc       |909       |2022-05-25 19:31:47|NULL               |
    |621468|Bess      |Flowers     |672       |2022-05-25 19:31:47|NULL               |
    +------+----------+------------+----------+-------------------+-------------------+
    ```response
+------+----------+------------+----------+-------------------+-------------------+
|id    |first_name|last_name   |num_movies|dbt_valid_from     |dbt_valid_to       |
+------+----------+------------+----------+-------------------+-------------------+
|845467|Danny     |DeBito      |920       |2022-05-25 19:33:32|NULL               |
|845466|Clicky    |McClickHouse|920       |2022-05-25 19:34:37|NULL               |
|845466|Clicky    |McClickHouse|910       |2022-05-25 19:32:34|2022-05-25 19:34:37|
|45332 |Mel       |Blanc       |909       |2022-05-25 19:31:47|NULL               |
|621468|Bess      |Flowers     |672       |2022-05-25 19:31:47|NULL               |
+------+----------+------------+----------+-------------------+-------------------+

```bash
    clickhouse-user@clickhouse:~/imdb$ clickhouse-client --password <password> --query
    "SELECT genre, ucase(substring(genre, 1, 3)) as code FROM imdb.genres GROUP BY genre
    LIMIT 100 FORMAT CSVWithNames" > seeds/genre_codes.csv
    ```bash
    clickhouse-user@clickhouse:~/imdb$ clickhouse-client --password <password> --query
    "SELECT genre, ucase(substring(genre, 1, 3)) as code FROM imdb.genres GROUP BY genre
    LIMIT 100 FORMAT CSVWithNames" > seeds/genre_codes.csv
    ```bash
    clickhouse-user@clickhouse:~/imdb$ dbt seed
    17:03:23  Running with dbt=1.1.0
    17:03:23  Found 1 model, 0 tests, 1 snapshot, 0 analyses, 181 macros, 0 operations, 1 seed file, 6 sources, 0 exposures, 0 metrics
    17:03:23
    17:03:24  Concurrency: 1 threads (target='dev')
    17:03:24
    17:03:24  1 of 1 START seed file imdb_dbt.genre_codes..................................... [RUN]
    17:03:24  1 of 1 OK loaded seed file imdb_dbt.genre_codes................................. [INSERT 21 in 0.65s]
    17:03:24
    17:03:24  Finished running 1 seed in 1.62s.
    17:03:24
    17:03:24  Completed successfully
    17:03:24
    17:03:24  Done. PASS=1 WARN=0 ERROR=0 SKIP=0 TOTAL=1
    ```bash
    clickhouse-user@clickhouse:~/imdb$ dbt seed
    17:03:23  Running with dbt=1.1.0
    17:03:23  Found 1 model, 0 tests, 1 snapshot, 0 analyses, 181 macros, 0 operations, 1 seed file, 6 sources, 0 exposures, 0 metrics
    17:03:23
    17:03:24  Concurrency: 1 threads (target='dev')
    17:03:24
    17:03:24  1 of 1 START seed file imdb_dbt.genre_codes..................................... [RUN]
    17:03:24  1 of 1 OK loaded seed file imdb_dbt.genre_codes................................. [INSERT 21 in 0.65s]
    17:03:24
    17:03:24  Finished running 1 seed in 1.62s.
    17:03:24
    17:03:24  Completed successfully
    17:03:24
    17:03:24  Done. PASS=1 WARN=0 ERROR=0 SKIP=0 TOTAL=1
    ```sql
    SELECT * FROM imdb_dbt.genre_codes LIMIT 10;
    ```sql
    SELECT * FROM imdb_dbt.genre_codes LIMIT 10;
    ```response
    +-------+----+
    |genre  |code|
    +-------+----+
    |Drama  |DRA |
    |Romance|ROM |
    |Short  |SHO |
    |Mystery|MYS |
    |Adult  |ADU |
    |Family |FAM |

    |Action |ACT |
    |Sci-Fi |SCI |
    |Horror |HOR |
    |War    |WAR |
    +-------+----+=
    ```response
    +-------+----+
    |genre  |code|
    +-------+----+
    |Drama  |DRA |
    |Romance|ROM |
    |Short  |SHO |
    |Mystery|MYS |
    |Adult  |ADU |
    |Family |FAM |

    |Action |ACT |
    |Sci-Fi |SCI |
    |Horror |HOR |
    |War    |WAR |
    +-------+----+=

Дополнительная информация

В предыдущих руководствах затронута лишь небольшая часть функциональности dbt. Рекомендуем ознакомиться с отличной документацией dbt.